EcoStruxure IT Data Center Expert

Abonnemangslicens (1 år)
Information
100+ i lager
Tillverkare APC
Artnr SWDCE1YR-DIGI
  • Information
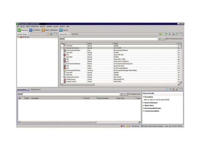
    • Monitor an extensive range of Schneider Electric and 3rd party devices
    • Create a consolidated view of the physical data center infrastructure with a centralized repository accessible from anywhere on the network through a powerful and easy-to-use console application
    • The inventory shows details for all devices and provides you with a quick overview of input/output power, balance, and runtime
    • Drill in further by clicking on the device
    • Access current and historic data for any device or group of devices
    • Plot and graph multiple data points in a logical correlation to visualize potential hazardous trends
    • Create, save and schedule user-defined reports for ease of data collection, distribution and analysis
    • Access historical alerts from several appliances through one central database
    • Sort alerts by type, date, appliance, or device group
    • Customized alarming and escalation by device, by rack, or by location to the right people at the right time
    • Quickly locate devices and alerts through the free search field
    • Auto-discovery reduces the time needed to install and deploy physical infrastructure devices by automatically detecting manageable devices on your network
    EcoStruxure Datacenter Expert hjälper IT-personal att övervaka, hantera och optimera all kritisk och distribuerad utrustning för strömförsörjning och kylning på plats. DCE möjliggör ett robust, säkert och hållbart Datacenter. Få den översikt och de datadrivna insikter som krävs för att inte bara reagera när något händer, utan också förebygga problem innan de uppstår – samtidigt som du sänker driftskostnaderna med vår DCIM-programvara av nästa generation.

  • Specifikation
  • Tillbehör